-

자 이부분이 악마를 쏘았는 지 확인하는 부분

이부분 이케 해주면 쏠때마다 악마있으면 다 잡은거로 됨 ㅇㅇ
이제 속도를 높여줘야 할듯
음... 근데 아래쪾에 보니까 터무니 없는 값이랑 스코어랑 비교하길래 그냥 메커니즘을 보고서 값을 직접 구하는게 낫다고 생각됨

이부분이 나중에 flag값이 될 곳을 건드리더라 ㅇㅇ...
이친구 너무 오래걸릴거같아서 다른거 먼저 푸는걸로..!
알고리즘을 알았다.
완전히 안 것은 아닌 데, 하드웨어 브포를 걸고서 확인을 해보았다.


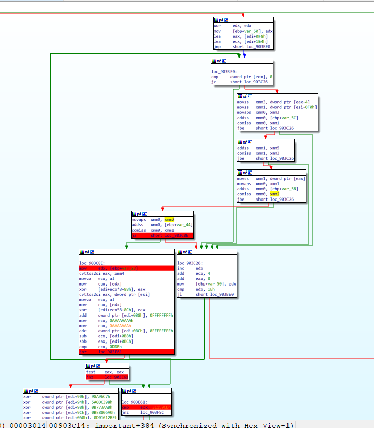
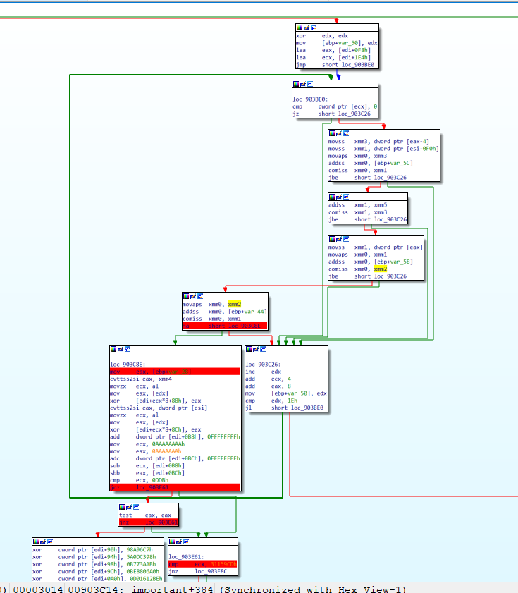
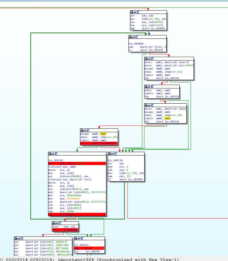
이부분이 직접적으로 FLAG에 관여하는 부분이었다.
내가 FLAG에다가 하드웨어 브포걸고서 확인함 ㅇㅇ...
저렇게 4곳만 잘 확인해보면 될 거 같은데 ..
저부분들 너무 복잡하네요.. 제가 열심히 디버깅 해서 알아냈는 데, 여러분도 잘 해보시길 바랍니다...
디버깅할때는 각각의 값들이 어떻게 변화하는 지 확인하는 게 중요합니다. v52는 vftable을 가르켜서 함수들의 offset이 쭉 쓰여 있는 데...
잘 해봐야 할듯 합니다..
근데 잘 안되네요...
일단 첫번째 flag라도 얻어야 할거같아서
점프문 패치를 적절히 해주고, flag나오는 부분에다가 breakpoint를 걸었습니다.

두근두근 도키도키한 순간이네여

ㅋㅋ 안됨
점프문 패치 하면 안되는 듯
'Writeup > Wargame_Writeup' 카테고리의 다른 글
[ Reversing.kr ] CustomShell (0) 2021.01.06 [ Reversing.kr ] CRC1 (2) 2020.07.17 [ Reversing.kr ] PEpassword (0) 2020.04.14 [ Reversing.kr ] WindowKernel (0) 2020.04.13 [ Reversing.kr ] Metroapp (0) 2020.04.09 댓글